找回密码
 立即注册
楼主: wuzhengmin

学习休眠唤醒遇到的问题:1无法开启休眠 2舍弃一下功能后能进入休眠但无法唤醒

[复制链接]
  • 打卡等级:常住居民III
  • 打卡总天数:158
  • 最近打卡:2026-04-08 10:46:34
已绑定手机

22

主题

2458

回帖

3488

积分

论坛元老

积分
3488
发表于 2026-2-27 14:38:33 | 显示全部楼层
闪烁一下,延迟500ms 延迟函数都不用自己写

截图202602271438318455.jpg
回复

使用道具 举报 送花

  • 打卡等级:常住居民III
  • 打卡总天数:158
  • 最近打卡:2026-04-08 10:46:34
已绑定手机

22

主题

2458

回帖

3488

积分

论坛元老

积分
3488
发表于 2026-2-27 19:04:02 | 显示全部楼层
接着看5.1-LED实验-目的---学会控制DPIO的高低电平控制



截图202602271903595711.jpg
回复

使用道具 举报 送花

  • 打卡等级:常住居民III
  • 打卡总天数:158
  • 最近打卡:2026-04-08 10:46:34
已绑定手机

22

主题

2458

回帖

3488

积分

论坛元老

积分
3488
发表于 2026-2-27 19:06:31 | 显示全部楼层
1.实验介绍
1.1 实验简介1.2 实验目的
让LED灯闪烁,即让GPIO输出高或低电平,对芯片来说,高电平约3.3V,低电平约0V。

截图202602271908251168.jpg
回复

使用道具 举报 送花

  • 打卡等级:常住居民III
  • 打卡总天数:158
  • 最近打卡:2026-04-08 10:46:34
已绑定手机

22

主题

2458

回帖

3488

积分

论坛元老

积分
3488
发表于 2026-2-27 19:32:21 | 显示全部楼层
线路是共阳极,阴极是连到P20---P27

这个和STC的“擎天柱”是一样的,只是我们没有J11跳线

就是数码管公用了P20---P22,有跳线就互相独立,不干扰

5.3-LED实验-软件设计:







截图202602271932194905.jpg
回复

使用道具 举报 送花

  • 打卡等级:常住居民III
  • 打卡总天数:158
  • 最近打卡:2026-04-08 10:46:34
已绑定手机

22

主题

2458

回帖

3488

积分

论坛元老

积分
3488
发表于 2026-2-27 19:40:33 | 显示全部楼层
把P20设置为推挽输出,使能上拉电阻(目的是保证P20开机就是高电平)

CLK 和 P2口要选择:



截图202602271940305464.jpg
回复

使用道具 举报 送花

  • 打卡等级:常住居民III
  • 打卡总天数:158
  • 最近打卡:2026-04-08 10:46:34
已绑定手机

22

主题

2458

回帖

3488

积分

论坛元老

积分
3488
发表于 2026-2-27 19:42:52 | 显示全部楼层
顺带给P20起个别名 :LED1

存盘,生成:框架就出来了



截图202602271941545540.jpg
截图202602271942498731.jpg
回复

使用道具 举报 送花

  • 打卡等级:常住居民III
  • 打卡总天数:158
  • 最近打卡:2026-04-08 10:46:34
已绑定手机

22

主题

2458

回帖

3488

积分

论坛元老

积分
3488
发表于 2026-2-27 19:48:54 | 显示全部楼层
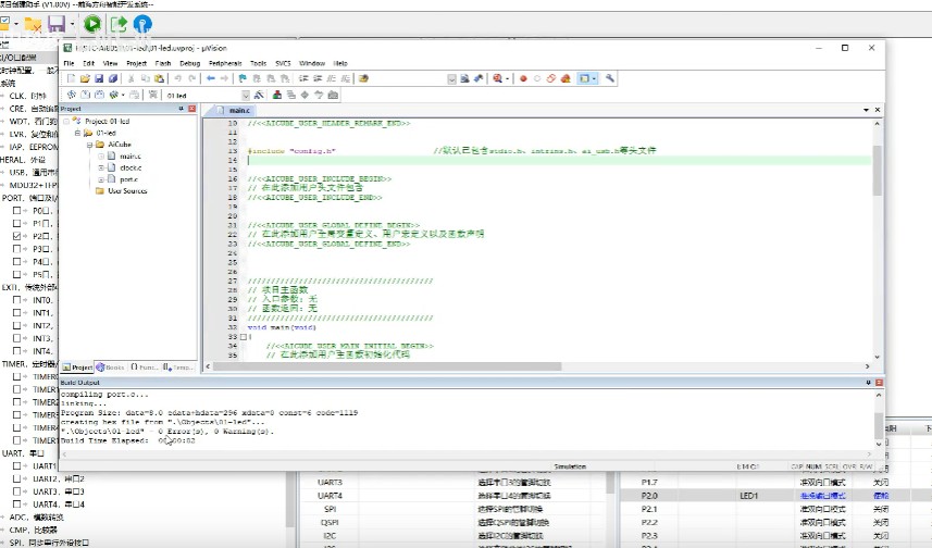
打开main.c

编译连接,一定是OK的

添加2行代码:

编译下载,就完成第一个实验了

明天我们再学习6.1-蜂鸣器实验-目的与硬件设计,今天就到处结束!
截图202602271946286050.jpg
截图202602271948236952.jpg
回复

使用道具 举报 送花

  • 打卡等级:常住居民III
  • 打卡总天数:158
  • 最近打卡:2026-04-08 10:46:34
已绑定手机

22

主题

2458

回帖

3488

积分

论坛元老

积分
3488
发表于 2026-2-28 10:09:32 | 显示全部楼层
今天我们学习6.1-蜂鸣器实验-目的与硬件设计

1.实验介绍
1.1 实验简介1.2 实验目的
让芯片的10口连续输出一定频率的脉冲信号,控制板载无源蜂鸣器发声。
截图202602281009128155.jpg
回复

使用道具 举报 送花

  • 打卡等级:常住居民III
  • 打卡总天数:158
  • 最近打卡:2026-04-08 10:46:34
已绑定手机

22

主题

2458

回帖

3488

积分

论坛元老

积分
3488
发表于 2026-2-28 10:26:47 | 显示全部楼层
我查了手头普中旧实验板HC6800-ES V2.0原理图

发现是这样的:

截图202602281025067303.jpg
截图202602281026352518.jpg
回复

使用道具 举报 送花

  • 打卡等级:常住居民III
  • 打卡总天数:158
  • 最近打卡:2026-04-08 10:46:34
已绑定手机

22

主题

2458

回帖

3488

积分

论坛元老

积分
3488
发表于 2026-2-28 10:34:05 | 显示全部楼层
音量是占空比决定 无非是高电平时间增加或者减少,频率保持不变就OK
音调是频率决定,

看看普中新开发版:P2.5 控制BEEP
截图202602281034023325.jpg
回复

使用道具 举报 送花

您需要登录后才可以回帖 登录 | 立即注册

本版积分规则

QQ|手机版|深圳国芯人工智能有限公司 ( 粤ICP备2022108929号-2 )

GMT+8, 2026-4-10 01:05 , Processed in 0.111010 second(s), 76 queries .

Powered by Discuz! X3.5

© 2001-2026 Discuz! Team.

快速回复 返回顶部 返回列表