找回密码
 立即注册
楼主: wuzhengmin

跟着何宾老师学习STC32位8051单片机原理及应用-STC32G12K128

[复制链接]
  • 打卡等级:常住居民III
  • 打卡总天数:158
  • 最近打卡:2026-04-08 10:46:34
已绑定手机

22

主题

2458

回帖

3488

积分

论坛元老

积分
3488
发表于 2025-11-19 12:22:05 | 显示全部楼层
接着我们看小数补码的计算
截图202511191221343334.jpg
截图202511191221425151.jpg
截图202511191221545741.jpg
截图202511191222023977.jpg
回复

使用道具 举报 送花

  • 打卡等级:常住居民III
  • 打卡总天数:158
  • 最近打卡:2026-04-08 10:46:34
已绑定手机

22

主题

2458

回帖

3488

积分

论坛元老

积分
3488
发表于 2025-11-19 12:41:06 | 显示全部楼层
接着看浮点数表示

截图202511191240354321.jpg
截图202511191240466189.jpg
截图202511191240563699.jpg
截图202511191241043401.jpg
回复

使用道具 举报 送花

  • 打卡等级:常住居民III
  • 打卡总天数:158
  • 最近打卡:2026-04-08 10:46:34
已绑定手机

22

主题

2458

回帖

3488

积分

论坛元老

积分
3488
发表于 2025-11-19 12:43:42 | 显示全部楼层
看看实际计算:


所以小数点左右移动位数,是缩小和放大权重
的倍数。
截图202511191241492404.jpg
截图202511191242089528.jpg
回复

使用道具 举报 送花

  • 打卡等级:常住居民III
  • 打卡总天数:158
  • 最近打卡:2026-04-08 10:46:34
已绑定手机

22

主题

2458

回帖

3488

积分

论坛元老

积分
3488
发表于 2025-11-19 12:46:08 | 显示全部楼层
下面看看STC32系列是如何处理浮点数的算数运算:


  1. void main()
  2. {
  3. volatile float a=100.0, b=200.0;
  4. volatile float c;
  5. c=a+b;
  6.         }
复制代码


截图202511191245413701.jpg
截图202511191245526520.jpg
回复

使用道具 举报 送花

  • 打卡等级:常住居民III
  • 打卡总天数:158
  • 最近打卡:2026-04-08 10:46:34
已绑定手机

22

主题

2458

回帖

3488

积分

论坛元老

积分
3488
发表于 2025-11-19 12:47:39 | 显示全部楼层
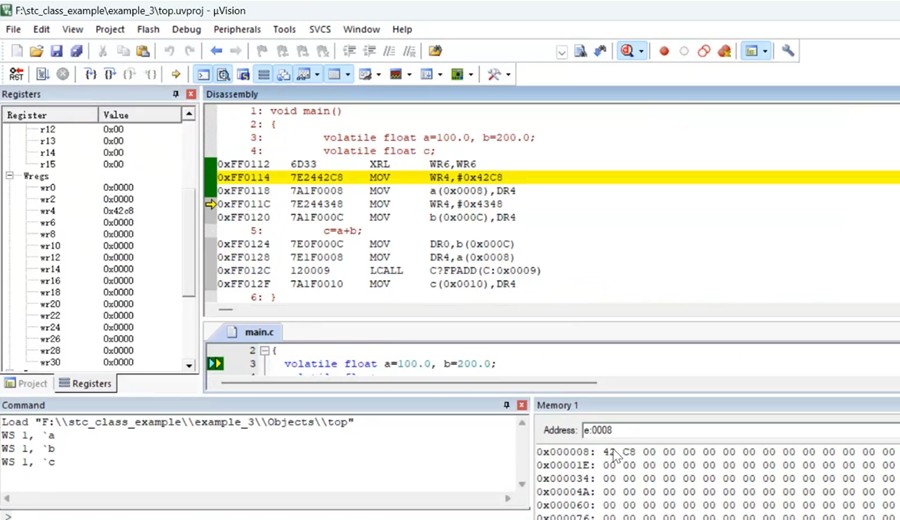
可以建立观察窗口,并把它调整为浮点表示:

注意这个Memory 1 ,它说明我的数据高字节在低地址空间,低字节在高地址空间
这是典型的大端编码方式。和ARM不同,
ARM是小端编码方式。在基于MCS-256指令架构的STC3232位单片机里,以大端方式保存数据。

截图202511191246433461.jpg
回复

使用道具 举报 送花

  • 打卡等级:常住居民III
  • 打卡总天数:158
  • 最近打卡:2026-04-08 10:46:34
已绑定手机

22

主题

2458

回帖

3488

积分

论坛元老

积分
3488
发表于 2025-11-19 12:48:34 | 显示全部楼层
单步执行看一下:


截图202511191248197909.jpg
截图202511191248295014.jpg
回复

使用道具 举报 送花

  • 打卡等级:常住居民III
  • 打卡总天数:158
  • 最近打卡:2026-04-08 10:46:34
已绑定手机

22

主题

2458

回帖

3488

积分

论坛元老

积分
3488
发表于 2025-11-19 12:49:31 | 显示全部楼层
其实浮点运算很麻烦,要调用函数:LCALL C?FPADD (C:0x0009),消耗几百个周机器期,如果没有硬件加速器,会把整个单片机性能全部消耗完。
        到这里你就理解姚总的硬件浮点运算单元和三角函数反三角函数运算单元的厉害啦

这就是技术的创新。所谓算力其实就是由这些计算能力组成。人工智能、自动控制、数字计算比算力,其实就是由这些细微的地方组成。
截图202511191249296064.jpg
截图202511191249537400.jpg
截图202511191250051513.jpg
回复

使用道具 举报 送花

  • 打卡等级:常住居民III
  • 打卡总天数:158
  • 最近打卡:2026-04-08 10:46:34
已绑定手机

22

主题

2458

回帖

3488

积分

论坛元老

积分
3488
发表于 2025-11-19 12:51:05 | 显示全部楼层
下面学习最核心的内容:第五章处理器内核和存储空间映射   何宾   2023.08



主要内容
8位单片机处理器核的内部结构
字节存储顺序
8位单片机存储器结构和地址空间
32位单片机处理器核的内部结构
32位单片机存储器结构和地址空间
中断系统原理及功能



截图202511191250419493.jpg
回复

使用道具 举报 送花

  • 打卡等级:常住居民III
  • 打卡总天数:158
  • 最近打卡:2026-04-08 10:46:34
已绑定手机

22

主题

2458

回帖

3488

积分

论坛元老

积分
3488
发表于 2025-11-19 12:51:40 | 显示全部楼层
我们先把CPU内核是怎么实线的搞清楚,先看到具体的东西,再对应指令集,看内核如何实现
先搞懂3个问题:
1 内核到底长什么样子?我们先学8位。
2 存储器的空间映射
3中断系统

处理器內核和存储空间映射
截图202511191251383885.jpg
回复

使用道具 举报 送花

  • 打卡等级:常住居民III
  • 打卡总天数:158
  • 最近打卡:2026-04-08 10:46:34
已绑定手机

22

主题

2458

回帖

3488

积分

论坛元老

积分
3488
发表于 2025-11-19 12:54:19 | 显示全部楼层
好了,上课时间很长了,休息一下:

姚总介绍一下STC32F12K54系列单片机的新增数学计算硬件加速器:

STC32F12K54系列单片机的新增:

我马上下单买了块“追风剑回来”,学完何老师的这个讲座,就去研究追风剑



好了,第十集上,就先到这里!
截图202511191253274224.jpg
截图202511191253384214.jpg
回复

使用道具 举报 送花

您需要登录后才可以回帖 登录 | 立即注册

本版积分规则

QQ|手机版|深圳国芯人工智能有限公司 ( 粤ICP备2022108929号-2 )

GMT+8, 2026-4-10 01:06 , Processed in 0.109674 second(s), 75 queries .

Powered by Discuz! X3.5

© 2001-2026 Discuz! Team.

快速回复 返回顶部 返回列表